โดเมนก็คือชื่อของเว็บไซต์ ยิ่งจำง่ายและสื่อความเป็นแบรนด์ของคุณ ก็จะยิ่งช่วยให้ลูกค้าเข้ามามากเท่านั้น
โฮสติ้งเป็นการแสดงเว็บไซต์ในเว็บ เรามีแผนบริการที่รวดเร็วและรองรับได้ทุกความต้องการตั้งแต่บล็อกง่ายๆ ไปจนถึงเว็บไซต์ประสิทธิสูงไม่ว่าคุณจะเป็น นักออกแบบ หรือนักพัฒนาโปรแกรมเราพร้อมตอบโจทย์ของคุณได้ทุกอย่าง
เรียนรู้เพิ่มเติม
Netway คือ Authorized CSP Partner ของ Microsoft มีความเชี่ยวชาญทั้งการใช้งาน ติดตั้ง และบริการ พร้อมให้การสนับสนุนคุณแบบ 24x7
Netway คือ Authorized Partner ของ Google มีความเชี่ยวชาญทั้งการใช้งาน ติดตั้ง และบริการ พร้อมให้การสนับสนุนคุณแบบ 24x7
Zendesk คือ ระบบสนับสนุนการให้บริการลูกค้าแบบ Muti-Channel บน Cloud ที่ได้รับการพิสูจน์จากองค์กรทุกระดับ แล้วว่าช่วยยกระดับความน่าเชื่อถือ.... น่าเชื่อถือในด้านการบริการให้กับองค์กร
Your Website Your Style สร้างเว็บไซต์ภายใน 15 นาทีด้วยตัวคุณเอง
Netway ยังมีผลิตภัณฑ์อีกหลากหลายให้คุณได้เลือกใช้งานบุคคลเพื่อธุรกิจหรือเพื่อการศึกษา
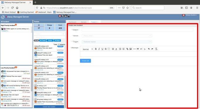
1. Log in your portal.
2. Go to middle section and scroll to bottom ,then click on "Create New Incident'
3. Fill out information in form then click on "Create New"
4. Netway Staff will get your request and respond to you.
Admin Istrator